Table of Contents
- Key Takeaways
- 1. Introduction
- 2. Rollups and Sequencers
- 2.1 The Basic Concepts of Rollups
- 2.2 The Workflow of Sequencer
- 3. The Journey Towards Decentralization of Rollup Solutions
- 3.1 Frameworks for Assessing the Security of L2
- 3.2 Efforts to Decentralize Sequencers
- 4. Metis, The Pioneer of Decentralized Sequencer
- 4.1 Overview of Metis
- 4.2 Architecture
- 4.3 Key Features
- 4.4 Ecosystem
- 5. Looking Ahead
Researcher
Key Takeaways
Nowadays, most Layer 2 (L2) solutions rely on a portion of their functionality on protocols, and each protocol is striving to achieve decentralization.
Metis is a L2 blockchain that has recently achieved decentralization of its sequencer. In addition, Metis is providing users with low gas fees by utilizing Memolab as a DA solution. The roadmap includes a transition to an EigenDA solution and the implementation of hybrid rollups.
Furthermore, Metis, has been emphasizing decentralization not only in terms of its sequencer but also from a governance perspective.
1. Introduction

Source: L2beat
The "rollup-centric Ethereum roadmap" by Vitalik Buterin has been announced, drawing significant attention to the modular faction centered on Ethereum since 2023, particularly to rollup solutions. According to L2beat data, the total daily transactions occurring across all L2 networks maintain over ten million, which is ten times the number of transactions occurring on Ethereum. Currently, there are 47 projects operating on mainnet within the rollup solutions, and as of April 5, their Total Value Locked (TVL) totals $37.22 billion, indicating a large scale. Including 34 projects that are planned to be launched, the rollup ecosystem is expected to expand further.
This article will provide an overview of rollups and sequencers, and introduce Metis, the first among L2 projects to achieve decentralized sequencer.
2. Rollups and Sequencers
2.1 The Basic Concepts of Rollups
A rollup is a chain that utilizes the security of Ethereum and focuses on executing transactions very quickly and at a low cost. Examining how rollups work - transactions are executed on L2 chain off-chain, proofs are generated, and transaction data is compressed and committed to the Ethereum (i.e., Layer 1 chain). The committed data is validated by the rollup smart contract on Ethereum.

To ensure the integrity of transactions occurring off-chain, there are mechanisms like fraud proofs or validity proofs. For Optimistic Rollups, at least one honest participant uses fraud proofs to guarantee the integrity of transactions. On the other hand, Zero-Knowledge Rollups use Zero-Knowledge Proofs (ZKP) to execute and validate transactions off-chain and submit the updated state data along with the proof on-chain.
Optimistic Rollups operate under the assumption that off-chain computations are performed honestly. Therefore, a dispute period exists on-chain (i.e., on Ethereum) for the operations to be finalized, requiring users to wait for this period to withdraw assets. In contrast, Zero-Knowledge Rollups can provide instant finality through ZKP, allowing for relatively quick asset withdrawals. However, generating ZKP can be costly, so efforts are being made to reduce costs and time.
Data availability solutions are crucial for proving the validity or outcome of off-chain operations, where transaction data is stored. Rollups use Ethereum as a data availability solution, which is akin to being verified by approximately 1 million validators of Ethereum every 6.4 minutes. To reduce the costs of storing data on Ethereum, data availability solution projects like Celestia, Avail, and EigenDA have emerged. When a data availability solution other than Ethereum is used, the system is differentiated as an "Optimium" instead of a rollup.
Therefore, while the future form of rollups might resemble the Cosmos app chain ecosystem, unlike the Cosmos app chains which need to design their own validator structure, rollups have the advantage of leveraging the security and decentralization of Ethereum.
2.2 The Workflow of Sequencer

The sequencer plays a crucial role in the process where a rollup handles transactions and posts them on-chain. It receives transaction data from users on the L2 off-chain, batches, and compresses them before committing them to Ethereum. Protocols may have different definitions for sequencers, sometimes distinguishing between the entity that processes transactions and the one that submits them to Ethereum as "sequencers" and "proposers." However, most rollup systems currently have a single entity (i.e., the sequencer) performing both tasks.
The sequencer reduces the cost of committing transactions to Ethereum through compression, making it a trusted component for users. Traditionally, sequencers have been implemented as centralized services operated by the protocol (i.e., single point of failure) and could potentially monopolize or censor transaction execution and ordering on L2, including the risk of Maximal Extractable Value (MEV). While an escape hatch feature allows users to bypass the sequencer and forcibly include transactions in L1 in case of malicious actions or failures, this is only a temporary solution and doesn't fundamentally eliminate such risks.
Given the critical role of sequencers, the concept of a decentralized sequencer has been proposed, where the responsibilities are distributed among multiple nodes, each capable of committing rollup transactions. However, designing a decentralized sequencer requires balancing incentives without compromising the performance of the rollup, and there is active ongoing research in this area to address these challenges.
3. The Journey Towards Decentralization of Rollup Solutions
3.1 Frameworks for Assessing the Security of L2
3.1.1 The Stages Framework Proposed by Vitalik Buterin
In November 2022, Vitalik Buterin proposed standardizing the technology to allow the rollup ecosystem to move towards a more distributed service format and suggested milestones that rollups have to achieve. These milestones list various criteria for evaluating rollups and classify them into three stages, comparing them to ‘training wheels’. The stages outlined by Vitalik are as follows:
Stage 0: Full Training Wheels - Most rollups today belong to this stage. There exists a kind of software that can use sources available from transaction data published on L1 to reconstruct the state and compare the state root with the proposed state.
Stage 1: Limited Training Wheels - At this stage, each rollup is partially managed by a specific smart contract. This stage requires an implemented proof system, and in case of any issues with the proof system, a multisig-based security committee can intervene. The presence of the security committee ensures safety for the rollup, but there are potential risks, hence it's not fully decentralized.
Stage 2: No Training Wheels - This stage refers to rollups being fully managed by smart contracts. At this point, the proof system should be open for anyone to participate, and the security committee is activated only in case of bugs to provide minimal security.
In the framework, the classification of each stage depends not on the smart contract itself but on how much the rollup relies on the entity managing and operating it. As the stage number increases, the rollup gains more advantages in terms of security and decentralization.
3.1.2 The Stages Framework Proposed by L2beat

L2beat re-defined the above stage framework into five categories:
State Validation - This category distinguishes how the integrity of off-chain transactions is proven. ZK rollups, which utilize ZKP (e.g., zk-SNARKs, zk-STARKs), are considered very secure. In contrast, optimistic rollups rely on at least one honest entity to provide fraud proofs, though not all networks have fully implemented such systems yet.
Data Availability - This concerns where transaction data used in computations is stored. Storing on Ethereum on-chain is deemed most secure. External (DAC) involves a Data Availability Committee managing transaction data off-chain, while Optimistic (MEMO), as used by Metis, involves managing transaction data on a decentralized storage network.
Exit Windows - This pertains to whether the smart contracts on the Ethereum network, which rollup networks use, are upgradeable. Non-upgradeable contracts, meaning the code is immutable, are the safest. Typically, there's a delay after an upgrade decision, but in the worst-case scenario, a centralized entity could upgrade rollup contracts without any approval, posing a risk to user funds.
Sequencer Failure - Sequencers determine the order of user transactions in a rollup network. This category outlines how the network responds if all sequencers go offline or censor transactions. Methods include Self-sequence, Force via L1, and Enqueue via L1. No mechanism indicates users have no recourse if sequencers go offline or engage in censorship.
Proposer Failure - Proposers submit the state (up to zk rollups) of the rollup network to the Ethereum network. This category deals with responses if the proposer goes offline. Propose blocks allow anyone to become a proposer after a certain time, and Escape hatch (MP) lets users securely withdraw their assets by submitting a Merkle proof. Both are considered very secure. Escape hatch (ZK) requires users to submit a ZKP, which is challenging for individuals, and Propose blocks (ZK) adds the complexity of running nodes.
This table indicates the risk levels of various protocols, with yellow highlighting indicating some risk and red indicating ongoing development or reliance on the project. Currently, no rollup in the top 10 L2 protocols meets all five criteria of the framework.
The overview has provided insights into the security and decentralization assessment frameworks for rollup solutions proposed by Vitalik and L2beat. As the protocol stacks become more sophisticated, the criteria for evaluating the maturity of rollups are expected to rise. For instance, Arbitrum introduced a Dispute Protocol called BOLD (Bounded Liquidity Delay) in August 2023, which allows permissionless participation in the challenge system. Optimism launched a testnet for a Fault Proof System called Cannon in October 2023, and Manta Pacific plans to sell participation rights to its sequencing network. Recently, Mantle underwent the Tectonic Upgrade, transitioning from an OVM codebase to a Bedrock architecture based on the OP Stack. Metis also proposed switching their DA from Memolabs to Ethereum and a governance proposal to decentralize the sequencer that recently passed.

Source: Vaneck
3.2 Efforts to Decentralize Sequencers
Decentralizing sequencers is a common challenge all rollups aim to address, forming a part of their respective roadmaps. However, from the protocol's perspective, there's often no pressing need to prioritize this over performance improvements or cost reductions, leading to many sequencers still operating singly. To address this centralized sequencer issue, which has an indefinite resolution timeline, shared sequencer projects have emerged. A shared sequencer acts as a network or layer positioned between L2 and L1, allowing anyone to use it for their rollup without permission, resolving issues like MEV, transaction censorship, and single points of failure. Additionally, protocols can reduce rollup maintenance costs and benefit from the interactivity that arises from sharing rollups among shared sequencers. Notable shared sequencers include Espresso, Radius, and Astria.
Espresso: Espresso is developing a shared sequencing layer and a data availability layer called Tiramisu, based on the Hotshot consensus. This consensus, an augmentation of HotStuff with proof of stake and VRF (Verifiable Random Function) committee election, aims for high throughput and quick finality, and scalability across numerous nodes. It aims to achieve security equivalent to Ethereum by leveraging the Ethereum restaking protocol, EigenLayer.
Radius: Radius, a shared sequencing layer, is designed to eliminate the need for MEV and transaction censorship while creating economic value for rollups. It uses an encrypted mempool with advanced cryptography and a ZK-based system, Practical Verifiable Delay Encryption (PVDE), to make the transaction ordering process untrustworthy, preventing centralized sequencers from front-running, sandwich attacks, or censoring transactions.
Astria: Astria is a shared sequencing layer based on the Celestia ecosystem, utilizing cometBFT, a modification of the Tendermint core, to reach consensus on a series of transactions.
In addition to shared sequencing projects, there are protocols that aim to mitigate the risks posed by centralized sequencers through their own solutions. Arbitrum, for instance, prevents malicious MEV extraction through a First-Come-First-Serve (FCFS) sequencing policy. Regarding the decentralization of sequencers, Metis is noteworthy. As previously mentioned, Metis is among the existing L2 protocols that are making significant efforts toward implementing a decentralized sequencer.
4. Metis, The Pioneer of Decentralized Sequencer
4.1 Overview of Metis
L2 emerged to solve Ethereum's scalability issues, and scalability has been enhanced through the launch of various rollup projects. Among these, Metis is not only focused on improving scalability but also on enhancing user experience and decentralization. Metis is leading L2 technology with different approaches like 1) being the most cost-effective L2, 2) being the first to implement decentralized sequencing, and 3) employing hybrid rollups. Metis is expanding its ecosystem centered around active governance. The Metis Foundation, a non-profit organization, operates the ecosystem and supports its growth, consisting of Decentralization Coordinators (DC), currently made up of Metis’s six original founders. The election of additional DC members is planned to be conducted through recommendations and votes from partners. Metis continues to evolve with a focus on governance and decentralization, striving to provide transparency and reliability to its users.
4.2 Architecture
4.2.1 Metis VM (MVM)
Metis originated from a fork of Optimism's OVM, but their developmental paths diverged after Optimism introduced OVM 2.0, which deviated from Metis's vision. Consequently, Metis implemented modifications to the OVM code to create its unique Metis Virtual Machine (MVM). The distinguishing feature of MVM is its compatibility with the Ethereum Virtual Machine (EVM), which facilitates easy onboarding for Ethereum dApps. By segregating the execution and storage modules and utilizing IPFS cluster technology, MVM offers enhanced scalability, marking a significant stride in Metis's architectural development.
4.2.2 Actors
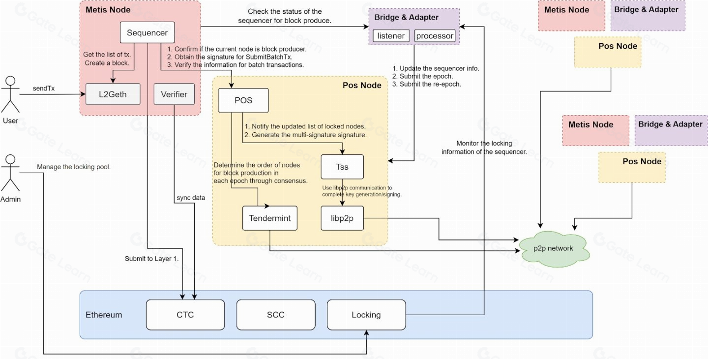
To understand Metis's overall architecture, it's crucial to explore the various actors involved in the transaction processing sequence. Notably, Sequencer, Verifier, and Block Producer are key roles within Metis's Peer Network.
Users: These are the users of the Metis, who send transactions via RPC nodes.
Block Producer: This actor collects transactions from users, assembles them into blocks, and broadcasts these blocks to the Peer Network.
Memolab: Metis's data availability solution, Memolab stores transaction data for Metis.
Sequencer: After downloading blocks from the Peer Network, the Sequencer provides related information to L1 and Memolabs.
Verifier: This actor validates the information submitted by the Sequencer to L1 to ensure its correctness.
L1 Contracts: Deployed on Ethereum, these smart contracts interact with Metis and store executed transaction lists and their order. Based on the OVM code, they include components like the State Commitment Chain (SCC) and the Canonical Transaction Chain (CTC). The CTC stores transaction data submitted by users, while the SCC stores the resultant state root changes. In optimistic L2s, the Verifier can validate values stored in the SCC and CTC.
Governance Protocol: A smart contract on the Ethereum network, this protocol intervenes in various scenarios, such as dispute resolution processes.
Each of these actors plays a vital role in the Metis network, contributing to its efficient operation through their interactions.
4.2.3 Transaction Flow

The detailed steps of a user submitting a transaction in the Metis are as follows:
The User sends a transaction to the Block Producer via RPC.
The Block Producer creates a block for Metis and broadcasts it to the Peer Network. Once a block on Metis is created, the User's transaction is softly confirmed, allowing for quick finality.
The Sequencer downloads the transaction data from the Peer Network and calculates the Merkle Tree Transaction Batch Root (MTTBR) and Merkle Tree State Root (MTSR). MTTBR contains information about the transaction list, while MTSR holds information about the state changes resulting from the transactions.
The Sequencer submits the transaction data to Memolabs and the calculated MTTBR and MTSR to L1.
The Verifier downloads the transaction data from Memolabs, or from the Peer Network if Memolabs is unavailable.
The Verifier independently calculates the MTTBR and MTSR from the downloaded transaction data and verifies its validity by comparing it with the values previously submitted by the Sequencer to L1.
If the two values match, the transaction is fully finalized. If not, disputes are resolved using the optimistic rollup challenge process or similar mechanisms.
By adopting a decentralized sequencer as we will explore below, Metis has significantly reduced the risks to the network caused by faults or malicious actions of traditional sequencers. Nonetheless, if there arises a problem with the sequencer that prevents a user's transaction from being included in the Metis network, L2 users can utilize the 'forced inclusion' feature, which allows them to submit their transaction directly to the CTC contract. This mechanism helps maintain a high level of decentralization and stability in the Metis network.
4.3 Key Features
4.3.1 Decentralized Sequencer

Source: Ethresearch
Metis employs various technologies, including Tendermint Consensus, Threshold Signature Scheme (TSS), Multi-Party Computation (MPC), Libp2p, and L2 Geth, to realize decentralized sequencing. By leveraging these technologies, Metis enhances the network's stability and transparency through decentralized sequencing, thereby offering a more reliable and trustworthy service to its users.

Source: Tendermint
In an environment with multiple sequencers, it's critical to determine which sequencer will generate a block at a specific time and to reach consensus on the validity of the blocks. This is the role of the Tendermint Consensus. Tendermint, primarily used in the Cosmos SDK, is based on the PBFT (Practical Byzantine Fault Tolerance) consensus algorithm. This algorithm consists of four phases: Propose, Prevote, Precommit, and Commit. A distinctive feature is that it requires more than two-thirds of the voting power to go through two rounds of agreement (Prevote and Precommit). While in a synchronous network where all nodes can communicate effectively, one round of consensus might be sufficient, in an asynchronous network, where communication reliability is uncertain, more than one round is necessary for security.
The authority to generate a block is determined in proportion to the sequencer's voting power. Sequencers in Metis receive transactions from users and, following the Tendermint consensus algorithm, generate and broadcast blocks when it's their turn. To prevent malicious sequencers from unilaterally submitting incorrect blocks to L1, Metis utilizes Multi-Party Computation (MPC). This means that a block is submitted to L1 only after a sufficient number of sequencers have signed off on its validity, ensuring a robust and secure consensus mechanism.
Since March 14, 2024, Metis has implemented a decentralized sequencer system on the mainnet, pairing sequencer nodes with liquidity staking protocols. Initially, the sequencer nodes are managed by the Metis Foundation, with Artemis Finance and Enki Protocol as the partnered liquidity staking protocols. To participate in the Metis network as a sequencer or through a liquidity staking protocol, one must pass a governance proposal. Currently, there are over 20 proposals on the Metis forum, and as more sequencers and liquidity protocols participate, the system is expected to progressively decentralize. The goal of Metis' decentralized sequencer system is to pair sequencer nodes with liquidity staking protocols, not only to decentralize the sequencer but also to share sequencer revenues, creating a symbiotic environment for sequencers, builders, and users alike.
4.3.2 The Role of Memolabs
Memolabs consists of three main roles:
User: Users select an appropriate storage node provider, pay the fee, and store their desired data in Memolabs.
Provider: Providers offer storage services to users, storing the relevant data in exchange for a fee.
Keeper: Keepers assist users in finding the right provider and monitor whether the providers are storing the data correctly.
The User decides on the storage method, the Keeper helps find a suitable storage node for the user, and the Provider acts as the storage node, maintaining the user's data. These roles interact with each other to ensure the security of data storage.
Metis ensures that transaction data can be retrieved to the Ethereum on-chain at any time if desired. If a sequencer fails to submit transaction data to MemoLabs, making the data unavailable, a Verifier can facilitate the submission of the transaction data to the Ethereum on-chain via the Peer Network. This means that as long as there is at least one honest Verifier, data availability is guaranteed, even if MemoLabs is not functioning properly. Actors causing issues within the network will have their stakes slashed and will be restricted from participating in the next transaction cycle.
Using MemoLabs, Metis offers a more cost-effective solution for data availability than storing directly on Ethereum while still supporting data availability and security. In the near future, Metis plans to transition its data availability solution to EigenDA, which will allow it to leverage Ethereum's decentralization and security fully.
4.3.3 Roadmap Towards Hybrid Rollups
Metis' roadmap includes Hybrid Rollups. A Hybrid Rollup is a technology that combines the advantages of both optimistic rollups and zero-knowledge proof rollups to address the withdrawal delay issue commonly associated with optimistic rollups. Essentially, Hybrid Rollups use fraud proofs and can expedite the dispute resolution process by utilizing ZKP when a malicious state root is detected. Notably, L2 networks such as Layer N, Kroma, and Morph have adopted this approach.
ZKM is a ZKP development project launched by the Metis Foundation, focusing on developing zkMIPS. The term zkMIPS refers to adding ZKPs to the MIPS architecture (Microprocessor without Interlocked Pipeline Stages), which denotes a microprocessor architecture. Code written for this architecture compiles into a minimal set of varied instructions, ideal for optimization. zkMIPS utilizes zkVM, designed to facilitate easy implementation of ZKPs, and the integration of Metis architecture with zkMIPS is aimed at establishing a Hybrid Rollups system.
4.4 Ecosystem
4.4.1 Community Ecosystem Governance (CEG)
In line with its emphasis on decentralization, Metis places a significant focus on decentralized governance as well. The Community Ecosystem Governance (CEG) is a decentralized voting framework where any METIS token holder can participate. Initially, the primary goal is to allow the community to vet which projects can form partnerships with the Metis ecosystem. In the future, it plans to expand to governance voting on broader aspects of the Metis ecosystem, such as policies and funding.
Projects that want to onboard with Metis and collaborate closely can submit proposals on the governance forum. The Metis community discusses these proposals and decides whether to move them to a formal vote on Snapshot, a voting platform. Votes on Snapshot last for 72 hours, and for a project to be selected, there needs to be participation from over 500 wallets and a quorum of 10,000 METIS, with at least 80% approval.
Projects that pass through this rigorous process can become Community Verified Projects (CVP). Benefits for CVPs include the potential to receive grants from the Metis Foundation, marketing support, and opportunities for collaboration with other CVPs, enhancing the interconnectedness and mutual support within the Metis ecosystem.
4.4.2 Metis Ecosystem Development Fund (EDF)
To bolster its ecosystem expansion, Metis has been operating the Ecosystem Development Fund (EDF) since December 2023, which is valued at 4.6M METIS. This fund supports projects onboarding to Metis through grants, liquidity provisions, and audits among other forms of assistance. Furthermore, the fund not only aids in the initiation of projects but also supports operational projects that significantly contribute to the transaction volume on Metis (Builder Mining Rewards). Any dApp developer can apply for these funds, and the status and flow of the grants are transparent and can be tracked on the Metis website. 30% of the transaction fees generated on Metis are allocated to projects, and until transaction fees become substantial, the EDF will be utilized for grants. Notably, out of the 4.6M METIS, a significant portion of 3M METIS is earmarked as rewards for decentralized sequencers. The initial Mining Rewards Rate offered to sequencer nodes is 20%, which is expected to significantly aid in the successful establishment of decentralized sequencers.
Recently, Metis utilized the Ecosystem Development Fund to launch the Metis Liquid Staking Blitz (LSB), aimed at fostering the growth of Liquid Staking Derivatives (LSD) within the Metis ecosystem. This initiative allows LSD projects the right to share in the revenue of sequencer nodes, promoting liquidity provision within the Metis ecosystem. By integrating sequencer rewards with ecosystem grants, the LSB initiative is designed to enhance liquidity within the Metis ecosystem, supporting its overall growth and development.
4.4.3 Major dApps

Source: DefiLlama
Metis, with its lengthy history, boasts a relatively rich ecosystem. Major DeFi and bridge protocols from the EVM ecosystem, like Aave V3, Gamma, Stargate, Beefy, and Synapse, are already onboarded. Additionally, projects uniquely deployed on Metis, such as Hercules, NetSwap, and Artemis Finance, are top-tier in terms of TVL, indicating a robust and independent ecosystem.
Additionally, Metis is actively engaging in partnerships and grant programs to expand its ecosystem. Key players include EigenLayer, Renzo Protocol, Chainlink, DeFi Kingdoms, and League.Tech.
Hercules: The most representative DEX within the Metis ecosystem, supporting liquidity provision and swaps similar to Uniswap V2 and V3. It also offers bridges based on Li.Fi and Synapse with an easy-to-use UX, facilitating smooth liquidity bridging.
NetSwap: Another leading DEX in the Metis ecosystem, where users can supply liquidity, swap, and participate in launchpads through the governance token NETT.
Maia DAO: A DAO within the Metis ecosystem aiming to build a DeFi ecosystem, consisting of various protocols including an omnichain AMM, liquidity protocols, and vaults, allowing users to interact with multiple protocols and enhance their DeFi experience.
Artemis Finance: Similar to LST protocols on the Ethereum network, Artemis Finance in the Metis ecosystem provides decentralized sequencing by liquifying METIS staking. Users can stake METIS to receive its liquid version, artMETIS, which can be utilized in other supporting DeFi protocols.
Tethys Finance: A leading perpetual futures DEX in the Metis ecosystem.
EigenLayer: A restaking protocol in the DeFi sector that has attracted significant attention. EigenLayer has entered into a partnership to bring liquidity of ETH to the Metis network and plans to expand the utility of METIS tokens using its dual staking architecture.
Renzo Protocol: Metis network has partnered with Renzo Finance to introduce liquid restaking tokens (LRT) staking. This project strategically manages services using EigenLayer's LRT to provide higher yields and has recorded the second highest TVL among liquid re-staking projects.
Chainlink: Metis has partnered with Chainlink to integrate the Cross-Chain Interoperability Protocol (CCIP) into the Metis native bridge, facilitating smooth and secure cross-chain communication.
DeFi Kingdoms: DeFi Kingdoms has partnered with Metis to expand game features and attract more users. The game's PvP feature, 'DFK Colosseum,' will be exclusively deployed on Metis. DeFi Kingdoms' assets significantly impacted the chain's transaction volume and TVL, recording a daily transaction volume of up to $130 million on the Avalanche L1 chain by the end of March 2022.
League.Tech: Selected as CVP in the CEG vote held in December 2023, this project is a SocialFi platform that has received a grant from the Metis Foundation. It is currently operating on a testnet and is soon to launch on the mainnet.
5. Looking Ahead
Metis, utilizing decentralized storage Memolab as its data availability solution, has been known for offering the lowest fees among L2 networks and is planning to transition to EigenDA. Recently, the focus has been on enhancing the integrity and validation methods of transactions through decentralized sequencer and hybrid rollups. As the first L2 to achieve decentralized sequencer, Metis offers several benefits from both network and sequencer perspectives. From a network standpoint, it addresses the risks of censorship, reordering, and single points of failure associated with centralized sequencers, ensuring network continuity. From the sequencer's perspective, participants can receive METIS through ecosystem grants supported by the foundation.
In the Metis ecosystem, most decisions are made through governance, which not only provides transparency and trust to users but also encourages participation in governance. Recently, Metis announced collaborations with Renzo and EigenLayer, and launched the 'Metis MarchDrop' campaign to enhance the overall user experience within the ecosystem. These efforts aim to expand the ecosystem not only technically but also in various other aspects. Through these initiatives, it is expected that Metis will evolve into a truly decentralized and user-centric L2 solution in the future.
Thanks to Kate for designing the graphics for this article.



